Practical websites for foreign nationals working in Shanghai

english.shanghai.gov.cn
人才素材-外国人围着电脑.jpeg
​[Photo/IC]

For foreign nationals working in Shanghai, it is useful to know the main websites commonly used for employment-related services and their functions.

Here are four practical websites: Shanghai International Talent (上海国际人才网), Government Online-Offline Shanghai (一网通办), National Online Government Service Platform for Human Resources and Social Security (全国人力资源和社会保障政务服务平台), and International Services Shanghai (上海国际服务门户).

It outlines the focus, functions, and services of each platform to help users navigate government procedures and integrate smoothly into the workplace in Shanghai.

1. Shanghai International Talent

Website: www.sh-italent.com

Positioning: A comprehensive hub for talent policies

This website integrates information on trending topics, municipal and district talent events, talent policies, talent program applications, and talent services. It serves as a one-stop information source for foreign nationals coming to work in Shanghai.

Note: In addition to Shanghai's specific policies regarding foreign nationals working in China, the website also offers access to multilingual service guides, application material requirements, service locations, and application forms and attachments for download.

You can also follow the official WeChat account "sh-italent" for timely updates and more information.

人才素材-数字员工档案.jpeg
​[Photo/IC]

2. Government Online-Offline Shanghai

Website: zwdt.sh.gov.cn/govPortals

Positioning: A flagship one-stop government service platform

Launched in 2018, this website is Shanghai's pioneering online government service platform. It aims to ensure most services can be completed online with minimal in-person visits through data integration and streamlined procedures. Its core functions include the coordination of online platforms and offline comprehensive services.

Note: Employers hiring foreign nationals can use the "Shanghai Foreigner's Work in China Service System" via this website to handle their work permits and related supporting services, including:

- Fast Pass for salary exchange and remittance

- Qualification recognition for high-level foreign talent in Shanghai

- Registration for cross-regional mobility of foreign nationals hired by employers within the Yangtze River Delta region

- Application for a Foreigner's Work Permit (Category A) and a Shanghai Overseas Talent Residence Permit

- One-stop service guide package for foreign nationals working in Shanghai

3. National Online Government Service Platform for Human Resources and Social Security

Website: www.12333.gov.cn

Positioning: The main hub for human resources and social security services

Hosted by the Ministry of Human Resources and Social Security, this platform serves as the primary portal for government services related to human resources and social security. It provides access to services related to employment and entrepreneurship, social security, talent and personnel, labor relations, and social security cards.

Note: Employers hiring foreign nationals can access the "Service System for Foreigners Working in China (administered by the State Administration of Foreign Experts Affairs)" through this platform to apply for Foreigners' Work Permits.

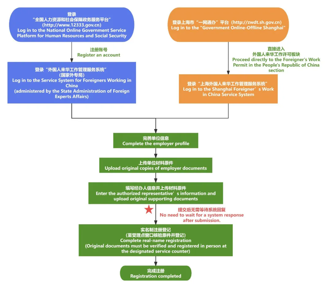
Key reminders

The following flow chart helps first-time employers of foreign nationals distinguish between the two service systems for foreign nationals working in Shanghai.

030401.webp.png
​[Flow chart provided by the WeChat account of the Shanghai International Talent website]

4. International Services Shanghai

Website: english.shanghai.gov.cn

Positioning: An integrated platform offering services and guidance for foreign nationals

International Services Shanghai is a multilingual portal launched by the Shanghai municipal government. It offers a comprehensive range of resources, including policies, news, and practical information for foreign nationals seeking guidance on business, employment, travel, education, and shopping in the city. It features a "1+7" framework, consisting of one multilingual website and seven social media accounts, as well as "5+3" service scenarios designed from a user-oriented perspective.

Note: Intl Services Shanghai emphasizes its service-oriented functions. Key sections provide direct services related to entry and exit, visas, and residence permits, allowing users to navigate the corresponding platforms efficiently.

 

Source: Official WeChat account of the Shanghai International Talent website (ID: "sh-italent")